该文章内容发布已经超过一年,请注意检查文章中内容是否过时。
今天这篇⽂章将会介绍 dubbo-go 将 Kubernetes 作为注册中⼼的服务注册的初衷、设计⽅案,以及具体实现。
到⽬前为⽌该⽅案的实现已经被合并到 dubbo-go 的 master 分⽀。具体实现为关于 Kubernetes 的 PullRequest 。
Kubernetes 作为容器集群化管理⽅案管理资源的维度可主观的分为服务进程管理和服务接⼊管理。
为了明确 K8s 在服务接入管理提供的解决方案,我们以 kube-apiserver 提供的 API(HTTPS) 服务为例。K8s 集群为该服务分配了一个集群内有效的 ClusterIP ,并通过 CoreDNS 为其分配了唯一的域名 kubernetes 。如果集群内的 Pod 需要访问该服务时直接通过 https://kubernetes:443 即可完成。

具体流程如上图所示 ( 红⾊为客户端,绿⾊为 kube-apiserver ):
由此可⻅,Kubernetes 提供的服务发现为域名解析级别。
同样为了明确 dubbo 服务发现的模型,以⼀个简单的 dubbo-consumer 发现并访问 Provider 的具体流程为例。

具体流程如上图所示:
由此可⻅,dubbo 当前的服务发现模型是针对 Endpoint 级别的,并且注册的信息不只 IP 和端⼝包括其他的⼀些元数据。
通过上述两个⼩节,答案基本已经⽐较清晰了。总结⼀下,⽆法直接使⽤ Kubernetes 作为注册中⼼的原因主要为以下⼏点:
Kubernetes 基于 Service 对象实现服务注册/发现。可是 dubbo 现有⽅案为每个 dubbo-go 进程独⽴注册,因此 dubbo-go选择将该进程具有的独有的元数据写⼊运⾏该 dubbo-go 进程的 Pod 在 Kubernetes中的 Pod 资源对象的描述信息中。每个运⾏ dubbo 进程的 Pod 将本进程的元数据写⼊ Kubernetes-Pod Annotations 字段。为了避免与其他使⽤Annotations 字段的 Operator 或者其他类型的控制器( Istio ) 的字段冲突。dubbo-go 使⽤ Key 为 dubbo.io/annotation value 为具体存储的 K/V 对的数组的 json 编码后的 base64 编码。
样例为:
apiVersion: v1
kind: Pod
metadata:
annotations:
dubbo.io/annotation:
W3siayI6Ii9kdWJibyIsInYiOiIifSx7ImsiOiIvZHViYm8vY29tLmlrdXJlbnRvLnVzZXIuVXNlcl
Byb3ZpZGVyIiwidiI6IiJ9LHsiayI6Ii9kdWJiby9jb20uaWt1cmVudG8udXNlci5Vc2VyUHJvdmlk
ZXIvY29uc3VtZXJzIiwidiI6IiJ9LHsiayI6Ii9kdWJibyIsInYiOiIifSx7ImsiOiIvZHViYm8vY2
9tLmlrdXJlbnRvLnVzZXIuVXNlclByb3ZpZGVyIiwidiI6IiJ9LHsiayI6Ii9kdWJiby9jb20uaWt1
cmVudG8udXNlci5Vc2VyUHJvdmlkZXIvcHJvdmlkZXJzIiwidiI6IiJ9LHsiayI6Ii9kdWJiby9jb2
0uaWt1cmVudG8udXNlci5Vc2VyUHJvdmlkZXIvY29uc3VtZXJzL2NvbnN1bWVyJTNBJTJGJTJGMTcy
LjE3LjAuOCUyRlVzZXJQcm92aWRlciUzRmNhdGVnb3J5JTNEY29uc3VtZXJzJTI2ZHViYm8lM0RkdW
Jib2dvLWNvbnN1bWVyLTIuNi4wJTI2cHJvdG9jb2wlM0RkdWJibyIsInYiOiIifV0=
由于每个 dubbo-go 的 Pod 均只负责注册本进程的元数据,因此 Annotations 字段⻓度也不会因为运⾏ dubbo-go 进程的 Pod 数量增加⽽增加。
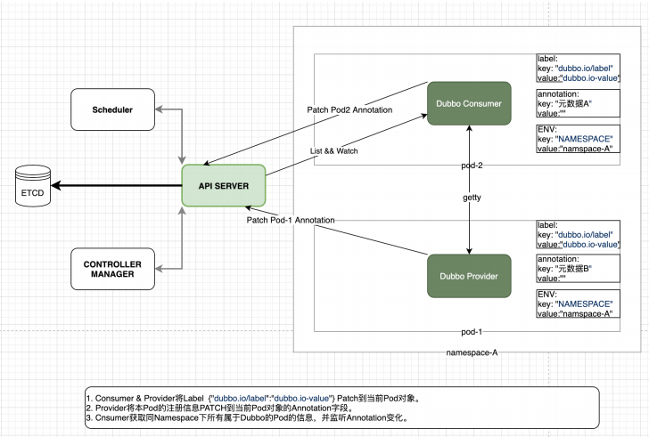
依赖kubernetes Api-Server 提供了Watch的功能。可以观察特定namespace内各Pod对象的变化。 dubbo-go为了避免dubbo-go进程watch到与dubbo-go进程⽆关的Pod的变化,dubbo-go将watch的条件限制在当前Pod所在的namespace,以及 watch 具有 Key为dubbo.io/label Value为 dubbo.io-value 的Pod。在Watch到对应Pod的变化后实时更新本地Cache,并通过Registry提供的Subscribe通
知建⽴在注册中⼼之上的服务集群管理,或者其他功能。

具体流程如上图所示:
K8s 已经为其承载的服务提供了一套服务发现,服务注册,以及服务集群管理机制。而 dubbo-go 的同时也拥有自成体系的服务集群管理。这两个功能点形成了冲突,在无法调谐两者的情况, dubbo-go 团队决定保持 dubbo 自有的服务集群管理系,而选择性的放弃了 Service 功能,将元数据直接写入到 Pod 对象的 Annotations 中。
当然这只是 dubbo-go 在将 K8s 作为服务注册中心的方案之一,后续社区会以更加“云原生”的形式对接 K8s ,让我们拭目以待吧。
dubbo-go 社区钉钉群 :23331795 ,欢迎你的加入。
作者信息: 王翔,GithubID: sxllwx,就职于成都达闼科技有限公司,golang开发工程师。